QuickTween 1.2
Loading...
Searching...
No Matches
Welcome to QuickTween

QuickTween is a lightweight, fast, and flexible tweening framework for Unreal Engine, designed to make value interpolation smooth and easy to use in both C++ and Blueprints.

Tweening, short for “in-betweening,” is the process of smoothly transitioning a value over time.
Instead of instantly jumping from one state to another, tweening calculates gradual steps in between, creating fluid motion or progression.

Tweening can be applied to many things:

  • Moving an actor from one location to another
  • Fading UI elements in or out
  • Changing colors, scales, or rotations
  • Animating camera transitions
  • Adjusting gameplay variables over time

Rather than manually updating values every frame, a tweening system handles the timing, interpolation, easing, and completion events for you.

Why is Tweening Useful?

Tweening allows developers to achieve polished motion and feedback with minimal effort.
Its benefits include:

  • Smoother and more natural animations
  • Reduced boilerplate code for time-based changes
  • Easy control over timing and easing styles
  • Cleaner logic that separates animation behaviour from game logic
  • Faster iteration when experimenting with motion or transitions

Whether used for subtle UI animations or dynamic gameplay sequences, tweening helps make interactions feel responsive, polished, and engaging.
This is where QuickTween comes in: providing an easy and flexible way to apply tweening inside Unreal Engine, both in C++ and Blueprints.

This guide covers installation for both Blueprint and C++ workflows. We will also explore examples to help you understand what QuickTween can do.


Requests

If you need a feature that the current version doesn't have. Send me an email to "mosti.dev@gmail.com" with the subject **Request - <Feature Name> **, and a description of what you would need.

Bugs

If you see something that is not working correctly, plese send me an email to "mosti.dev@gmail.com" with the subject ** Bug - <Descriptive Name> **, what engine version are you using, a description of the bug, callstack if possible, steps to reproduce and any other thing that could be helpful to fix it.


Installation

First, let’s walk through how to install QuickTween.

After purchasing the plugin from the Fab Store, it will appear in your Vault.
If it does not show up immediately, restart the launcher to refresh your library.

Once visible in your Vault, click Install to Engine and select the engine version that matches your target project.

When the installation completes:

  1. Open your project.
  2. Go to Edit → Plugins.
  3. In the Installed category, locate QuickTween.
  4. Enable it by checking the activation box.
    The editor will prompt a restart—confirm to apply the change.
Installation

Blueprint Setup

That’s all you need. Once the editor restarts, QuickTween is ready to use in Blueprints.


C++ Setup

C++ requires one additional step.

  1. Open your C++ project in your IDE of choice.
  2. Navigate to your Build.cs file.
  3. Add "QuickTween" to the PublicDependencies array, as shown below:
Cpp Installation
  1. Save the file, then right-click your .uproject and select Generate Visual Studio Project Files.
Generate VS Files

If everything compiles successfully, you are ready to start using QuickTween in C++.


Introduction

How does QuickTween work?

To understand QuickTween, it helps to know the key building blocks behind its framework.
The system is designed around modular components that define how tweens behave and how values update over time.


UQuickTweenable

UQuickTweenable is the common interface shared by all tween objects.
It defines what you can do with any tween instance, such as:

  • Controlling playback
  • Querying its current state
  • Configuring its behaviour

Notes on Sequences

When a tween is part of a UQuickTweenSequence, only the owner is allowed to control it.
To enforce this, most functions include an instigator parameter, which represents the caller.
If you are working with a tween that is not owned by a sequence, you can safely ignore this parameter.
This design ensures that ownership and execution order remain consistent when sequences manage multiple tweens.


UQuickTweenBase

UQuickTweenBase is the foundational class for all specific tween types.
It provides almost all the functionality required for interpolation while remaining generic enough to work with different data types (float, vector, rotator, and others).

Derived classes extend this base to define how their specific data type is updated.
For example, a vector tween overrides the Update and Complete functions to apply its value changes correctly.

Since UQuickTweenBase does not know about the details of the data type it manipulates, it is the responsibility of each derived class to:

  • Store the values being tweened
  • Validate them
  • Apply interpolation logic appropriate to its type

Note

In derived tween classes, you will notice that the system requires functions to retrieve both the From and To values.
This design allows flexibility when supplying values at runtime.

  • The From value is captured during the first update and remains constant for the entire tween.
  • The To value may change dynamically over time, allowing adaptive behaviour, but doing so is dependent on the user's needs and awareness of potential side effects.

This approach offers power and freedom but assumes the user will validate and test dynamic value changes when relying on them.

UQuickTweenSequence

UQuickTweenSequence is a container designed to run multiple tweens either in parallel or in order.
It can manage both simple tween objects and nested sequences, allowing you to build behaviour ranging from straightforward transitions to deeply layered animation flows.

A key aspect of the system is ownership.
Only the outermost sequence is responsible for coordinating all nested tweens and sub-sequences.
Because of this, it is also the only sequence that can be directly controlled through the UQuickTweenable interface.

In other words, when working with sequences:

  • You can nest sequences as deeply as you want
  • Internal tweens and sub-sequences are automatically managed
  • Control functions such as play, pause, or stop should be called only on the outermost sequence

This ensures predictable behaviour and prevents conflicting updates when working with complex tween structures.

Note

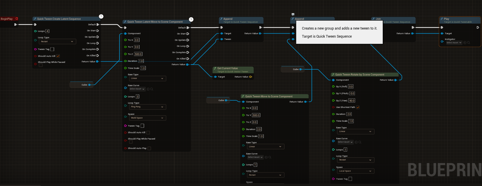
For adding tweens we have two functions

  • Append: allows you to add tweens one after the other. E.g. A -> B.
  • Join: allows you to run the tween to the last tween you appended. E.g. A & B at the same time.

UQuickTweenManager

UQuickTweenManager is a singleton created alongside the UWorld, and it is destroyed when the UWorld is unloaded.
Its purpose is to coordinate and drive all active tweens.

The manager:

  • Ticks every tween each frame
  • Supports tweening both during gameplay and when the game is paused
  • Maintains a registry of all active tweens

When a tween (or the outermost tween in a sequence) is marked for removal, the manager clears it from the active list.
This ensures proper lifecycle management, avoids orphaned tweens, and keeps performance predictable.

Development

Ease

QuickTween includes a wide range of easing functions to shape motion behaviour.
These functions define how values accelerate or decelerate over time, giving animations more personality than simple linear interpolation.

QuickTween provides the following easing functions out of the box:

  • linear
  • easeInSine
  • easeOutSine
  • easeInOutSine
  • easeInQuad
  • easeOutQuad
  • easeInOutQuad
  • easeInCubic
  • easeOutCubic
  • easeInOutCubic
  • easeInQuart
  • easeOutQuart
  • easeInOutQuart
  • easeInQuint
  • easeOutQuint
  • easeInOutQuint
  • easeInExpo
  • easeOutExpo
  • easeInOutExpo
  • easeInCirc
  • easeOutCirc
  • easeInOutCirc
  • easeInBack
  • easeOutBack
  • easeInOutBack
  • easeInElastic
  • easeOutElastic
  • easeInOutElastic
  • easeInBounce
  • easeOutBounce
  • easeInOutBounce

Users can also define their own easing curves, as long as they operate within the expected range of 0 to 1.

Blueprint Usage

To support tween creation in Blueprints, QuickTween provides two Blueprint libraries:

Both libraries expose the same set of functions.
The difference lies in execution style:

This gives you flexibility depending on whether you want to trigger tweens instantly or integrate them directly into Blueprint execution flow.

All tweens provide event functions for Start, Update, Loop, Complete and OnKilled.

Note

All of things in UQuickTweenLibrary can be also be used in C++

C++ Example

In C++, you can either use the non-latent functions from UQuickTweenLibrary or manually construct tweens yourself.

The following example demonstrates how to move an actor upward by 100 units over 2 seconds.


1. Get the object we want to tween

UStaticMeshComponent* MeshComp = MeshComponent;

2. Create the tween instance

UQuickVectorTween* Tween = UQuickVectorTween::CreateTween(
/* worldContextObject*/ this,
FNativeVectorGetter::CreateWeakLambda(MeshComp, [MeshComp = TWeakObjectPtr(MeshComp)](UQuickVectorTween*) {
if (!MeshComp.IsValid())
{
return FVector::Zero();
}
return MeshComp->GetComponentLocation();
}),
FNativeVectorGetter::CreateWeakLambda(MeshComp, [](UQuickVectorTween* tween) {
return tween->GetStartValue() + FVector(0.0f, 0.0f, 100.0f); // start value is set at the first tick
}),
FNativeVectorSetter::CreateWeakLambda(MeshComp, [MeshComp = TWeakObjectPtr(MeshComp)](const FVector& NewLocation) {
if (!MeshComp.IsValid())
{
return FVector::Zero();
}
MeshComp->SetWorldLocation(NewLocation);
}),
/*duration*/ 2.0f,
/*time scale*/ 1.0f,
EEaseType::Linear,
/*ease curve*/ nullptr,
/*loops*/ 1, // -1 for infinite loops
ELoopType::Restart,
TEXT("MoveUpTween"),
/*bShouldAutoKill*/ true,
/*bShouldPlayWhilePaused*/ false,
/*bShouldAutoPlay*/ true
);

Explanation

  • The first function retrieves the starting value.
  • The second function retrieves the ending value.
  • The third function applies the interpolated result.

All three functions use weak lambdas to ensure safety if the target component is destroyed before the tween finishes.

Additional configuration notes

  • World context: Required to register the tween with the manager
  • Duration: 2 seconds
  • Time scale: Controls how fast or slow the tween progresses
  • Ease type: Linear (default when no curve is provided)
  • Loops: Runs once (use -1 for infinite looping)

Once configured, the tween starts automatically, moves the actor upward over time, and cleans itself up when it finishes.

C++ Sequence Example

If we want to put the previous tween in a sequence we can do the following:

1. Create the sequence

To simplify usage, we can rely on UQuickTweenLibrary.
This library function handles sequence creation internally and invokes the setup process for us, allowing tweens to be created with minimal boilerplate.

UQuickTweenSequence* Sequence = UQuickTweenLibrary::QuickTweenCreateSequence(
this,
1,
ELoopType::Restart,
TEXT("ExampleSequence"),
true,
false);

2. Add all the tweens to the sequence

The first tween added to a sequence can use either Join or Append, since there is no existing order yet.

After the first tween, ordering becomes important:

  • Append will always place the new tween after the most recently appended one.
  • Join allows tweens to run in parallel with the currently active segment.

This gives you control over whether tweens run sequentially or simultaneously as you build the sequence.

Sequence->Append(Tween);
Sequence->Join(Tween1); // This will execute Tween1 at the same time as Tween
// Sequence->Append(Tween1); This will execute Tween1 after Tween completes

3. Call play

Sequence->Play();

Conclusion

Thanks for using QuickTween, please if you have any question, comment or request contact me at mosti.nosp@m..dev.nosp@m.@gmai.nosp@m.l.co.nosp@m.m